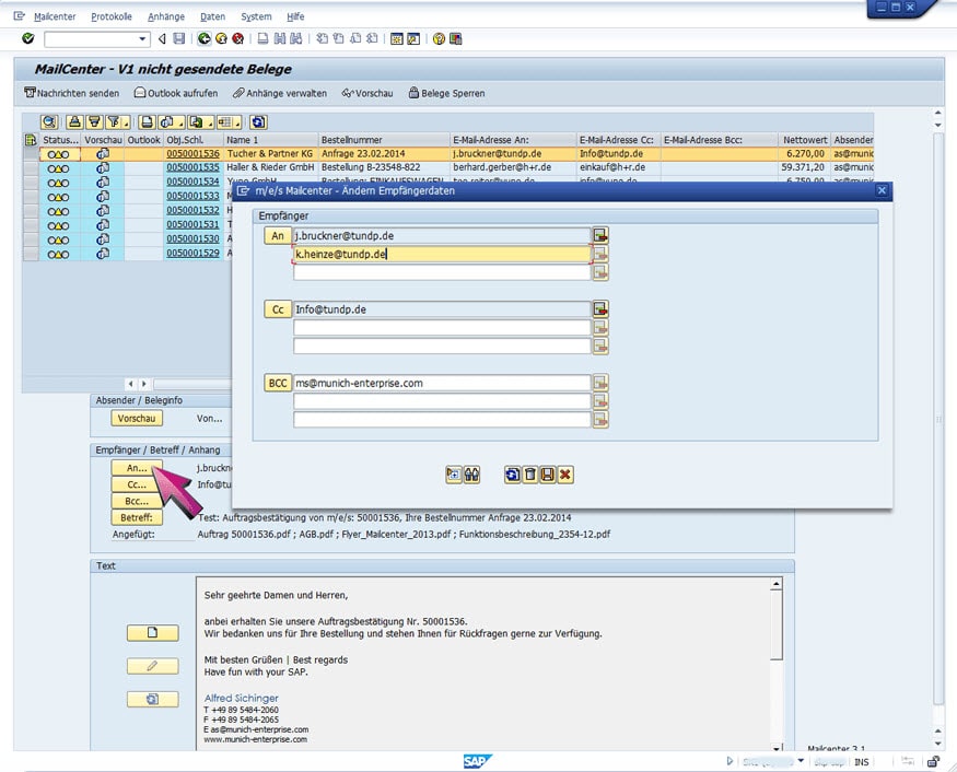
Mailcenter des SAP hybris Cloud for Customer für KMU

Mailcenter des SAP hybris Cloud for Customer für KMU

Leave a Reply

Your email address will not be published. Required fields are marked *